-
-
- Kitchen accessories
- Breathalyzers
- Blenders, mixers and planetary robots
- Electric kettles
- Coffee machines and coffee
- Waffle makers
- Frytownice (Air Fryer)
- Ice makers
- Microwaves
- Ovens and stoves
- Pressure cookers
- Soda makers
- Toasters, sandwich makers, electric grills
- Thermoses and thermal mugs
- Kitchen scales
- Irons and steamers
- Heaters
- Air treatment
- Fans and air conditioners
- Vacuum cleaners
-
- Locators
- Warranties and digital licenses
- Consoles and accessories
- Gsm accessories
- Cctv monitoring
- Tablets and e-book readers
- Photography
-
Network equipment
- Voip
- LTE, 5G
- Cables and patch cords
- Rack cabinet accessories
- Olt and ont
- Network accessories
- Wi-Fi / LTE antennas
- Enclosures, splices, boxes
- Rack cabinets
- Fiber optic welders and tools
- Access points
- Switches
- Uchwyty i akcesoria montażowe
- Sfp modules
- Power supply
- Wi-Fi signal boosters
- Routers
- Radio lines
- Powerline
- Cable pulling pilots
- Media converters
- Computers and gaming
- Drones and accessories
- Power supply
- Smart glasses
- Liczarki do pieniędzy
-
- Nasal aspirators
- Inhalers
- Lamps, star projectors
- Pregnancy pillows
- Bottle warmers
- Bottle sterilizers
- Children's thermometers
- Potty chairs and seats
- Lactation massagers
- Children's room
- Toys, games and education
- Bottles, bidons and accessories
- Breast pumps and accessories
- Bathtubs and bathing accessories
- Strollers for children
- Clothing
How to configure a router
Today there are a huge number of router manufacturers, with different features and different prices. Let's see what features are most important when choosing a home router.

Connection speed is the first thing a buyer looks at, but it should be noted that this is a very misleading parameter, since the theoretical maximum speed of even the cheapest budget Wi-Fi routers is a pretty decent 150-300 Mbps, while most providers under contract can provide no more than 100 Mbps, and very often in fact - even less. In addition, it should be taken into account that a stable 10 Mbps is enough to watch online videos in good quality, and also that at peak times of the day due to heavy load many sites with multimedia content render much slower than they could, so it becomes clear that tempting phrases like"up to 1,300 Mbps" in real conditions mean that most often when working on the Internet the difference in speed between expensive and cheap Wi-Fi routers will be almost none.
802.11n or 802.11ac, or even 802.11ax? More and more modern routers can optionally operate on 802.11ax, whose main advantages are much higher theoretical speeds and high immunity to interference. But since 802.11ax coverage is no greater than 802.11ac, and Internet speeds are most often limited by the ISP to 100 Mbps, it only makes sense to buy an 802.11ax-enabled router if there are too many other Wi-Fi devices in the vicinity that interfere with each other (an office or residential building).
It's also worth bearing in mind that almost all pre-2018 devices are not able to work with this standard at all, and today not all modern smartphones and laptops have 802.11ax support.
Range - it would seem to be a simple matter, because you usually determine the distances outside and inside the premises, so it's clear and simple. But these values are very relative, especially indoors, because a few good reinforced concrete walls will negate the signal of even the most powerful router, so the following three features are really important.
Transmitter power - here the name says it all and is really important. Many budget routers have a transmitter power of about 17 dBm or even less, which is usually enough to more or less "break through" probably only 2 walls. The maximum power allowed by regulations in most countries for the 2.4 GHz band is 20 dBm - this is what is recommended to buy. It's worth bearing in mind that some Wi-Fi routers are technically capable of operating at much higher power (usually up to 27 dBm), but artificially reduce their power according to local regulations.
Antenna gain is confusing to many users, because in fact the antennas themselves are passive devices and do not amplify anything themselves, they can only narrowly direct and receive the signal. For example, the higher the gain of an omnidirectional antenna, the more transmitter energy goes to the sides perpendicular to the antenna axis, and the less transmitter energy goes up and down. Therefore, an antenna with a higher gain is not a universal solution, as it provides the ability to "punch" the signal much farther to the sides, but still "pick up" the signal from above and below.
From theory to practice
Now let's move from theory to practice. A router is usually configured"plug and play" out of the box. However, for a router to work efficiently and with the best performance, it is best to configure it yourself.
The first thing we need to do is connect the router to an existing wired Internet connection.
The second step is to open a browser and log in to the router's web interface (the address is usually provided on the device itself, along with the username and password for the first login).
In order to secure your data, bank transfers, personal photos and videos, you'll need to change the router's username and password to a very complicated one that will be impossible to "hack" or simply pick up.
And another thing this article was written for is to change your wireless data (Wi-Fi) settings for more reliable, stable and uninterrupted operation.
Let's take a look at how to do this on different routers:
The first thing we need to do is connect the router to an existing wired Internet connection.
The second step is to open a browser and log in to the router's web interface (the address is usually provided on the device itself, along with the username and password for the first login).
In order to secure your data, bank transfers, personal photos and videos, you'll need to change the router's username and password to a very complicated one that will be impossible to "hack" or simply pick up.
And another thing this article was written for is to change your wireless data (Wi-Fi) settings for more reliable, stable and uninterrupted operation.
Let's take a look at how to do this on different routers:
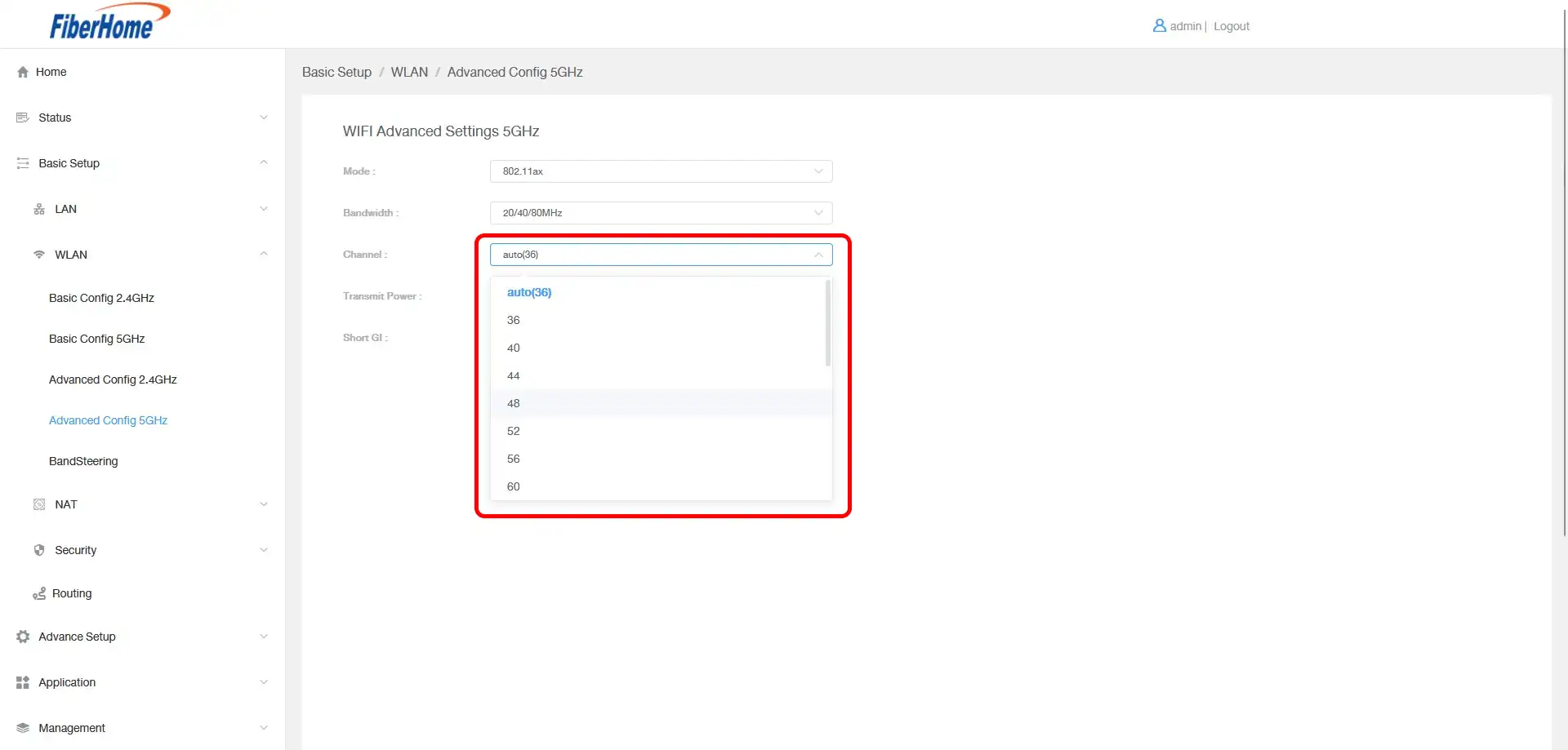
FiberHome SR1041K
.

The FiberHome SR1041K is not a well-known router, but it is well established in the market. This router has a huge number of settings and supported options, making it a great device for ISPs, but it's also good for home use. It has 5GHz wireless coverage and is not expensive, making it a great competitor to routers from other brands. It's also worth noting that the FiberHome SR1041K supports the new Wi-Fi 6 standard (IEEE 802.11ax).
It's also great that out of the box the router has a good login password, which can be found on the device itself. However, it's best to change that as well. Let's move on to the operation:
It's also great that out of the box the router has a good login password, which can be found on the device itself. However, it's best to change that as well. Let's move on to the operation:




After changing your password, configure your Wi-Fi network so that it works stably and smoothly. The best way to do this is to check the network load in your location using special applications or programs. However, in order not to complicate the configuration, let's simply set the channels that are usually the least busy. On the 2.4GHz frequency, channels 1, 6 and 11 are the least busy. The 5GHz frequency is still not very busy, but you could also choose channel 100.



TP-Link Archer C6U
The TP-Link Archer C6U is a mid-priced router with pretty good features. Noteworthy, this router can be configured from the mobile app, as well as has quite a number of settings and options, such as parental control, wireless access by schedule, remote configuration and more. More detailed information about the device can be found on the official TP-Link website or on our site.
The manufacturer has taken care of the security of access to the device, requiring the user to immediately create a complex access password when switching on and configuring the router for the first time.
The manufacturer has taken care of the security of access to the device, requiring the user to immediately create a complex access password when switching on and configuring the router for the first time.





To set up a Wi-Fi network, go to the Advanced tab, select Wireless, and set a strong password and select more free channels. For 2.4GHz it is channel 13, and for 5GHz it is channel 48.



Mercusys AC12G

Mercusys AC12G is a simple, low-cost router with gigabit ports and 2.4GHz and 5GHz wireless networking. The manufacturer offers a mobile app for quick and easy configuration of the router. The AC12G is a very affordable model on the market with this feature set. Not so long ago it was at the top of technology and costing concrete money, and today it appears in the budget segment even in such a conservative product group as routers.
As with the previous router - Mercusys asks you to set a complex password when you log into the router for the first time. You can change this in Advaced -> System -> Administration
As with the previous router - Mercusys asks you to set a complex password when you log into the router for the first time. You can change this in Advaced -> System -> Administration




As we can see, in the Wireless tab we can enable and disable the wireless network, give it a name, and set the encryption type and password. However, to manually configure advanced Wi-Fi options, we need to go to Advanced -> Wireless -> Wireless Settings. Here you will be able to configure which channels the Wi-Fi network will operate on.



Tenda AC21

The Tenda AC 21 belongs to the AC2100 class of devices, which automatically implies a maximum aggregate Internet access speed of up to 2033 Mbps. With the steady increase in the number of Internet users in our homes and the downloading of more and more traffic, the demands on both the external bandwidth and the devices providing access to the network are increasing.
When the device first starts up, it greets us with a welcome screen. The next thing the router asks us to do is to select the type of Internet connection, if you don't know what type you have, you can simply skip this point. The next step is to give us a name for the Wi-Fi network and to set a password for it and for logging into the router's settings. These fields can be left blank, but this is by no means recommended!
When the device first starts up, it greets us with a welcome screen. The next thing the router asks us to do is to select the type of Internet connection, if you don't know what type you have, you can simply skip this point. The next step is to give us a name for the Wi-Fi network and to set a password for it and for logging into the router's settings. These fields can be left blank, but this is by no means recommended!





The Tenda AC21 router also has a number of settings and applications such as parental control, VPN and others. All Wi-Fi settings are located in the "Wi-Fi Configuration" tab. All advanced and extensive settings are in this tab and are quite easy to change.



D-Link DIR-2150

D-Link DIR-2150 is an excellent dual-band router with many features. D-Link has been in the network market for a long time and has a very strong position in the market. Therefore, there is no doubt about the quality of these products. The D-Link DIR-2150 has a huge handful of features, for example, you can connect a printer to the router with a USB cable and print to it directly from your phone or other wirelessly connected devices. You can also connect an external drive and create home storage without additional devices. And these are just a few of the features this router can do.
The first time you log in, the router greets you and asks you to press the "Start" button. The next step is to select Advanced Setup and get to a page where you will be asked to enter a new login password for the router, as well as the name of the wireless network. After filling in these details, we get to the main page of the device. In case you suddenly want to change the router's login password, go to System -> Configuration and change the necessary data.
The first time you log in, the router greets you and asks you to press the "Start" button. The next step is to select Advanced Setup and get to a page where you will be asked to enter a new login password for the router, as well as the name of the wireless network. After filling in these details, we get to the main page of the device. In case you suddenly want to change the router's login password, go to System -> Configuration and change the necessary data.






As we've written before, D-Link has been in the network equipment market for a long time, and this is evident in the number of settings and their usefulness. So, to change the channel of Wi-Fi usage, go to the Wi-Fi tab and turn off the"Select channel automatically" parameter on the 2.4 GHz network, then click select channel. At this point, the router will not only ask you which channel you want to use, but it will also show you which channels are most loaded. Depending on the available channels, choose the least busy one. You can do the same with the 5 Ghz frequency.




Totolink A330R
.

The Totolink A3300R is a simple, affordable router that meets today's standards for Wi-Fi and gigabit wired Internet. Like all Totolink devices, this router is easy to connect and configure. The first time you log in to 192.168.0.1, the router will ask you for the default password, which you should immediately change to a more complex one.




Configuring the wireless network is also quite simple. All the necessary settings can be found under Advaced -> Wireless, and you can already configure 2.4GHz and 5GHz Wi-Fi.


Summary
As you can see - configuring different routers is not really difficult, you just need to find out where the same settings are on a particular router. And these are just a few settings that will help you secure your home network data and improve your wireless network. There are still a huge number of routers that we haven't covered in this article, which is already quite a lot to review and read anyway. We could still show and tell you about the many features of routers, such as setting parental controls, guest Wi-Fi access, extending the local network to more devices, scheduling wireless network on and off.... However, each of these functions requires a separate article. If you are interested in such articles, please write on our FORUM what you would like to see in future posts, tests or tutorials.